AQueryTool을 소개합니다.


목차

1. 사이트 주소

2. 한줄 소개

3. 간단 소개

4. 사용 환경

5. 제작 이유

6. 보안

7. 네비게이션 메뉴

8. 무료 회원가입 및 로그인

9. ERD 관리 메뉴

10. ERD 옵션 설정

11. 테이블 추가 및 ERD 설정

12. IE 표기법으로 관계 설정

13. 테이블 메뉴 및 버튼

14. 참조 관계 설정

15. 참조 관계 세부 설정

16. 참조 관계 해제

17. 참조 관계 설정 - 부모 테이블에 컬럼 복사 및 참조

18. 다른 테이블로 컬럼 복사

19. 테이블의 컬럼 순서 변경

20. 테이블 컬럼 넓이 조정

21. 테이블의 위/아래 줄로 이동

22. Index 및 Unique Index 설정

23. 테스트 데이터 생성 및 관리

24. 테이블 컬럼 색상 설정 

25. 다른 ERD의 테이블 불러오기

26. SQL로 테이블 생성 - Reverse Engineering

27. 테이블 자동 정렬

28. 중요(PK, FK) 컬럼만 보기

29. 특정 테이블과 관계된 테이블만 보기

30. 테이블 보기/숨기기 상태 그룹 저장

31. 모든 테이블의 컬럼 보기

32. 테이블 검색

33. 여러 테이블 선택 및 이동

34. 메모 추가

35. 타입사전

36. 단어사전

37. 용어사전

38. 용어사전의 논리명과 다르게 물리명 단어 순서 변경

39. 다른 ERD의 사전 불러오기

40. 사전을 엑셀 파일로 내보내기/불러오기

41. 다른 ERD의 사전 참조 및 동기화

42. 테이블 컬럼 정보로 사전 자동 생성

43. 테이블에 용어사전을 자동으로 적용

44. 서버에 저장된 ERD 불러오기 및 삭제

45. ERD 버전 관리

46. ERD 공유 – 회원 간 공유 요청 및 허용

47. ERD 공유 – 읽기 전용 ERD URL 생성

48. ERD 배경 마우스 드래그로 화면 이동

49. ERD 수정 히스토리

50. AI Helper

51. 기획서로 ERD 자동 생성

52. 다른 ERD와 비교, 다른 버전의 ERD와 비교

53. 다른 사용자의 ERD 수정 알림

54. 통합 검색

55. 회원 이름 변경, 비밀번호 초기화, 회원 탈퇴


1. 사이트 주소

https://aquerytool.com/


2. 한줄 소개

AQueryTool(에이 쿼리 툴)은 웹 기반 ERD 툴이며 AI를 이용하여 DB 설계, SQL 쿼리, 개발 등에서 강력한 자동화를 지원합니다.


3. 간단 소개

AQueryTool은 쉽고 강력한 웹기반 ERD 툴입니다.

AI를 이용하여 DB 설계, SQL 쿼리, 개발, 테스트 데이터 생성 등에서 강력한 자동화를 지원합니다.

ERD의 공유, 버전 관리, 변경 사항 확인을 간편하게 지원하며 사전 기능을 이용하여 단어, 용어, 타입을 통일되게 관리할 수 있고 자동으로 동기화할 수 있습니다.

ERD 엑셀 보고서, 이미지 저장, 통합 검색, 버전 히스토리 등 다양한 기능들을 지원합니다.

이미 만들어진 DB가 있다면 SQL로 AQueryTool ERD를 자동으로 만들 수 있고 AQueryTool로 만든 ERD를 SQL로 내보내서 DB를 만들 수도 있습니다.

현재는 Oracle, MySQL, MSSQL, MariaDB, PostgreSQL을 지원합니다.


4. 사용 환경

AQueryTool은 HTML5 기반으로 제작되었기 때문에 PC의 최신 브라우저와 스마트폰, 태블릿에서 모든 기능을 이용할 수 있습니다.

PC 크롬 계열 브라우저(Chrome, MS Edge, 네이버 웨일)를 권장하며 파이어폭스, 사파리 브라우저의 경우 브라우저 자체 버그로 인해서 일부 화면이 다르게 보이거나 정상 작동하지 않을 수 있습니다.


5. 제작 이유

오랜 시간 개발자로 일하며 다양한 ERD 툴들을 사용해 봤지만 기존 ERD 툴들에 큰 불편을 느꼈고 더 쉽고 강력한 ERD 툴이 필요하다는 생각을 했습니다. 이제 막 DB 설계를 하는 초보자들도 사용할 수 있을 정도로 쉬운 ERD 툴을 만들고 싶었습니다.

또한 생산성 향상을 높여주는 자동화를 좋아하는데 혼자만 만들어서 사용하는 자동화 프로그램의 기능들을 AQueryTool에 포함시켜 많은 분들과 생산성 향상을 공유하고 싶었습니다.

기존의 ERD 툴들의 가격이 너무 비싸서 누구나 저렴하게 부담 없이 사용할 수 있는 ERD 툴이 필요하다고 생각했습니다.


6. 보안

1) 모든 개인 정보는 암호화 되어 DB에 저장 되며 다양한 암호화 기법으로 통신 중에도 개인 정보 유출을 막도록 설계되었습니다.

   특히 비밀번호는 최신 SHA3 방식으로 복호화가 안 되게 저장됩니다.

2) AQueryTool은 SQL Injection공격 및 XSS공격에 대한 대비가 잘 되어있습니다.

3) 자동 로그인(Remember me)의 경우 안전한 본인 PC에서만 자동 로그인을 이용하시기를 추천 드립니다.

   보안을 위해서 아래와 같은 상황에서 자동 로그인이 무효화 됩니다.

   - 다른 PC에서 로그인할 경우

   - 현재 PC에서 다른 계정으로 로그인할 경우

   - 로그아웃할 경우


7. 네비게이션 메뉴

시작 화면은 아래와 같습니다.

1) HELP 메뉴를 클릭하면 도움말을 볼 수 있습니다.

2) DEMO BASE 메뉴를 클릭하면 기본 데모 ERD를 볼 수 있습니다.

3) DEMO DIC 메뉴를 클릭하면 사전과 IE 표기과 사전을 이용하는 데모 ERD를 볼 수 있습니다.

4) PRICING 메뉴를 클릭하면 결제를 하고 유료 서비스를 이용할 수 있습니다.

   여기에서 결제 내역 조회, 결제한 유료 서비스에 사용자 등록, 환불 처리를 할 수 있습니다.

5) COMMUNITY 메뉴를 클릭하면 AQueryTool 네이버 카페로 이동합니다. 

   여기에서 질문/답변, 건의 사항, 버그/장애 신고 등의 소통을 할 수 있습니다.

   주요 공지도 AQueryTool 네이버 카페를 통해서 하기 때문에 많은 가입 및 구독 부탁드립니다

6) 페이지 이동 메뉴 오른편에 로그인 버튼과 회원가입(Join) 버튼이 있습니다.

   Languages 버튼으로 언어를 변경할 수 있습니다.

  


8. 무료 회원가입 및 로그인

1) 회원가입과 로그인을 하지 않아도 ERD를 만들고 자동 SQL을 생성할 수 있습니다. 

   다만 작성한 ERD를 서버에 저장하고 다양한 기능을 이용하려면 회원가입 및 로그인이 필요합니다. 

   회원 가입 및 로그인은 무료입니다.

   

   

   이후 도움말 문서의 설명은 회원가입 후 로그인한 것을 기준으로 설명합니다.


9. ERD 관리 메뉴

ERD 메뉴 버튼을 클릭하시면 다양한 ERD 관리 메뉴들을 보실 수 있습니다.

1) [ERD 불러오기]

   서버에 저장된 ERD를 불러오거나 삭제할 수 있습니다.

2) [ERD 버전 관리]

   ERD 저장 시 자동으로 현재 버전의 ERD가 별도로 저장됩니다.

   필요할 때 이전 버전의 ERD를 로드할 수 있고 현재 버전과 비교하여 달라진 부분을 확인할 수 있습니다. 

   AQueryTool은 2개의 ERD를 비교하여 다른 부분을 자동으로 찾아주는 기능을 지원합니다.

   보관되는 ERD 버전의 개수는 이용하는 서비스에 따라 다릅니다.

3) [ERD 수정 히스토리]

   저장 시 [ERD 수정 히스토리]를 남기고 해당 ERD를 로드할 때 마지막에 남긴 [ERD 수정 히스토리]를 보여주는 기능입니다.

   ERD 변경 사항 또는 팀원에게 공지하고 싶은 내용이 있을 경우 유용하게 사용할 수 있는 기능입니다.

   또한 하나의 ERD를 A, B 두 명의 사용자가 보고 있을 때 A 사용자가 ERD 저장 시 B 사용자에게 알람이 발생하는데 이때 

   [ERD 수정 히스토리]에 입력한 내용이 함께 표시됩니다.

4) [다른 ERD 레이아웃 가져오기]

   AQueryTool은 원하는 항목만 선택해서 볼 수 있고 다양한 보기 옵션을 제공합니다. 

   이런 설정을 다른 ERD로부터 가져와서 현재 ERD에 적용할 수 있습니다.

5) [다른 ERD와 비교]

   현재 ERD와 다른 ERD를 비교하여 다른 부분을 자동으로 표시합니다.

6) [ERD 저장]

   현재 작업 중인 ERD를 저장할 수 있습니다. 

   단축키 Ctrl+Shift+S 키를 이용하여 간편하게 저장할 수도 있습니다.

7) [ERD 다른 이름으로 저장]

   현재 작업 중인 ERD를 복사해서 다른 이름으로 저장할 수 있습니다. 

8) [ERD 파일 저장] 및 [ERD 파일 불러오기]

   회사 정책에 따라서 중요한 ERD 정보를 AQueryTool 서버에 저장할 수 없는 경우가 있습니다. 

   이럴 경우 ERD를 AQueryTool 서버에 저장하지 않고 로컬 저장장치에 파일로 저장할 수 있습니다. 

9) [SQL로 테이블 생성]

   DB가 만들어져 있다면 기존 DB에서 추출한 테이블 생성 관련 SQL을 읽어와서  ERD를 자동으로 만들 수 있습니다.

   Reverse Engineering 기능입니다.

10) [모든 테이블 생성 SQL]

   설계한 ERD의 테이블들을 DB에 생성하는 SQL문을 자동으로 생성합니다.

   DDL 기능입니다.

11) [AI Helper]

   사용자가 설계한 ERD 정보를 기반으로 AI(ChatGPT)에 다양한 도움을 받을 수 있는 기능입니다.

   복잡한 SQL 생성, 프로그래밍 코드 생성, 데이터베이스 설계 점검 등 다양한 요청을 할 수 있습니다.

12) [기획서로 ERD 자동 생성]

   AI가 기획서를 분석하여 ERD를 자동으로 설계해 주는 기능입니다.

   기획서의 이미지까지 포함하여 분석하고 ERD를 설계합니다.

13) [논리 모델 형태], [논리 & 물리 형태], [물리 모델 형태]

   작업 용도에 맞게 테이블 보기를 최적화합니다.

14) [모든 컬럼 보기]

   모든 테이블의 컬럼을 모아서 보는 기능으로 규칙에 맞지 않는 이름을 찾아내고 수정하는데 유용합니다.

15) [통합 검색]

   모든 ERD를 대상으로 검색할 수 있는 통합 검색 기능입니다.

   예를 들어 100개의 ERD에 접근 권한이 있을 때 100개의 ERD에서 특정 단어를 사용하는 테이블, 컬럼, 타입사전, 타입, 단어사전, 단어, 용어사전, 용어를 검색할 수 있습니다.

16) [공유 설정], [공유 요청]

   생성한 ERD를 다른 사용자에게 공유하고 권한을 설정할 수 있습니다.

17) [읽기전용 Url]

   회원가입을 하지 않은 사용자에게도 간편하게 Url과 비밀번호만으로 ERD를 공유할 수 있습니다.

18) [엑셀 파일로 내보내기]

   설계한 ERD를 엑셀 문서로 제출해야 하는 경우가 있습니다. 

   이럴 때 버튼 클릭 한 번으로 ERD를 엑셀 문서로 변환 및 다운로드 받을 수 있습니다.

19) [이미지 파일로 내보내기]

   ERD를 이미지 파일로 저장합니다.

20) [옵션 설정]

   테이블 보기, ERD 표시, SQL 생성 등 다양한 옵션을 설정합니다.

21) [새로운 ERD], [ERD 정보]

   새로운 ERD 정보를 설정하거나 현재 ERD의 정보를 변경할 수 있습니다.

   여기에서 다른 종류의 DB로 변경할 수도 있습니다.


10. ERD 옵션 설정

상단 메뉴 중 톱니바퀴 모양의 아이콘을 클릭하여 보기 옵션을 설정할 수 있습니다.

아래는 옵션 설정 팝업에서 테이블 보기 관련 설정을 하는 영역입니다.

간편하게 보고 싶은 항목만 선택해서 테이블의 원하는 정보만 볼 수 있습니다.

아래는 ERD 표현방법 및 SQL 자동생성 관련 옵션입니다.

아래는 사전 관련 옵션 및 모델 생성 시 네이밍 룰에 관련된 옵션입니다.



11. 테이블 추가 및 ERD 설정

AQueryTool 사이트에 접속하면 아래와 같은 안내를 확인할 수 있습니다.

설명과 같이 마우스 오른쪽 버튼을 클릭한 후 [테이블 추가] 메뉴를 선택하면 됩니다.


첫 테이블이 추가되기 전에 자동으로 [ERD 기본 정보 설정] 팝업이 표시되며 ERD와 DB 정보를 설정하게 됩니다.

ERD 크기는 부족할 경우 자동으로 늘어나기 때문에 신경 쓰지 않으셔도 됩니다.

하나의 ERD에 여러 개의 DB를 추가할 수 있으며 테이블마다 다른 부모 DB를 설정할 수 있습니다.

DB별로 테이블 색상을 다르게 할 수 있습니다.

관계선 표기법 항목에서 간단한 [화살표 연결선]과 상세한 [IE 표기법]을 선택할 수 있습니다.


12. IE 표기법으로 관계 설정

기본 표기법은 간단한 화살표 표기법이며 IE 표기법도 지원합니다.

표기법을 변경할 수 있는 메뉴는 다음과 같습니다.

- 상단 도구 모음에서 톱니바퀴 아이콘을 클릭

- 상단 도구 모음에서 [ERD]-[옵션 설정] 메뉴 

- 상단 도구 모음에서 [ERD]-[ERD 정보] 메뉴

IE 표기법의 관계 세부 설정은 관계선을 더블클릭하면 IE표기법 설정 팝업이 표시됩니다.


13. 테이블 메뉴 및 버튼

ERD 기본 정보 설정을 완료하면 아래와 같이 테이블이 추가됩니다.

테이블 오른쪽  버튼을 이용해서 컬럼을 추가하거나 삭제할 수 있습니다.

오른쪽 하단  버튼을 이용하여 [Index 설정], [Unique Index 설정], [모든 항목 보기], [중요 컬럼만 보기], [테이블 설정]을 할 수 있습니다. 

[테이블 설정] 팝업에서 PK이름과 부모 데이터베이스를 변경/설정 할 수 있습니다.

[테이블 생성 SQL] 메뉴로 현재 테이블의 Create Table 관련 SQL문을 자동 생성할 수 있습니다.

[즐겨쓰는 SQL] 메뉴로 현재 테이블에서 자주 사용하는 SQL문을 자동 생성할 수 있습니다. 

Join, Paing문을 포함하여 다양한 SQL문을 지원 합니다.

[테스트 데이터 생성] 메뉴로 현재 테이블에 테스트 데이터를 넣을 수 있는 SQL문을 자동 생성합니다.

[AI Helper] 메뉴로 AI의 도움을 받아 DB 설계, SQL 쿼리, 개발 등에서 강력한 자동화를 지원합니다.

[Java 모델 생성], [C# 모델 생성], [Json 모델 생성] 메뉴로 각각 알맞은 언어의 모델을 생성합니다.

[관계 테이블만 보기] 메뉴로 현재 테이블과 참조 관계에 있는 테이블만 화면에 표시하고 나머지 테이블을 화면에서 모두 숨깁니다.

이렇게 숨긴 테이블은 캔버스에서 마우스 오른쪽 버튼 클릭 후 표시되는 메뉴에서 [테이블 관련] - [모든 테이블 보기] 메뉴를 이용해서 다시 표시할 수 있습니다.

[테이블 복사] 메뉴로 현재 테이블과 같은 테이블을 하나 추가합니다.

[Color] 메뉴로 테이블 상단 색상을 설정할 수 있습니다.


14. 참조 관계 설정

FK 컬럼을 마우스로 드래그하여 참조할 테이블의 컬럼에 드랍 하면 관계가 설정됩니다.

관계선은 정확히 관계가 설정된 두 컬럼을 가리키기 때문에 두 테이블이 어떤 컬럼으로 관계를 맺고 있는지 쉽게 알 수 있습니다.

또는 컬럼에서 마우스 오른쪽 버튼을 클릭 후 [테이블 참조] 메뉴를 선택해서 관계를 설정하는 방법도 있습니다.

테이블 컬럼 선택 팝업에서 참조할 테이블과 컬럼을 선택 후 확인 버튼을 클릭하면 참조가 추가됩니다.


[화살표 연결선] 표기법에서는 관계선에서 화살표가 있는 쪽이 Parent(References) 테이블이 되며 화살표가 없는 쪽이 Foreign key를 갖는 Child 테이블이 됩니다.

[IE 표기법]에서는 관계선에서 다양한 방법으로 관계 정보를 표현할 수 있습니다.


15. 참조 관계 세부 설정

관계선을 더블클릭하면 참조 관계 설정 팝업이 표시됩니다.

여기에서 알맞게 설정을 할 수 있습니다.

IE 표기법의 n-n, 식별/비식별 관계 등의 설정 또한 여기에서 할 수 있습니다.

부모가 수정, 삭제될 때 자식 또한 동기화를 설정하는 ON DELETE, ON UPDATE 옵션도 여기에서 설정할 수 있습니다.

[Create Table SQL 생성 시 FK, Join 무시] 체크박스를 체크할 경우 해당 참조는 Create Table SQL 생성 시 무시 됩니다.


16. 참조 관계 해제

child 테이블에서 FK의 체크박스를 해제하면 연결 관계는 삭제됩니다.

연결된 컬럼을 삭제해도 연결 관계는 삭제됩니다.


17. 참조 관계 설정 - 부모 테이블에 컬럼 복사 및 참조

FK 컬럼을 마우스로 드래그하여 참조할 부모 테이블의 상단에 드랍 하면 같은 부모 테이블에 컬럼이 복사되며 관계가 설정됩니다.

이미 부모 테이블에 이름과 타입이 같은 컬럼이 존재한다면 컬럼이 추가되지 않고 관계만 설정 됩니다.


18. 다른 테이블로 컬럼 복사

가장 왼쪽의 Num 항목을 드래그해서 다른 테이블에 드랍하면 해당 컬럼이 대상 테이블에 복사/추가 됩니다.


19. 테이블의 컬럼 순서 변경

옵션 설정 팝업에서 [컬럼 순서] 항목을 체크하면 컬럼의 순서를 변경할 수 있는 열이 표시됩니다.

옵션 설정 팝업은 [11. 각종 ERD 보기 및 처리 옵션 내용] 항목을 참고해 주시기 바랍니다.

또는 테이블 우측 하단의 [모든 항목 보기]버튼을 클릭하면 아래와 같이 모든 항목이 표시됩니다. 가장 왼쪽의 Num 항목을 드래그해서 컬럼의 순서를 변경할 수 있습니다.


20. 테이블 컬럼 넓이 조정

테이블과 사전에서 컬럼 헤더 셀 사이의 세로선을 마우스로 드래그해서 간편하게 넓이를 조정할 수 있습니다.


21. 테이블의 위/아래 줄로 이동

아래 그림의 employee_id을 입력한 후에 아래 컬럼인 company_id를 입력하려면 마우스로 클릭할 필요 없이 Down(↓) 키 또는 Enter 키로 이동할 수 있습니다.

마찬가지로 위에 있는 컬럼에 값을 입력할 때는 Up(↑) 키로 이동할 수 있습니다.


22. Index 및 Unique Index 설정

테이블 우측 하단에  Index 및 Unique Index 아이콘을 클릭하여 설정할 수 있습니다.

Index로 설정하면 검색 속도가 향상되며 Unique Index로 설정하면 해당 컬럼에 중복된 값이 들어가지 않습니다.

Index 설정 팝업에서 하나의 Index에 추가할 컬럼들을 Index Cart로 이동시킨 후 [Add Index] 버튼을 클릭해서 최종적으로 인덱스를 생성할 수 있습니다.

인덱스로 추가된 컬럼명을 클릭하면 인덱스에서 해당 컬럼의 정렬 방식을 선택할 수 있습니다.

자세한 설명은 해당 팝업의 설명을 참고해 주세요.


23. 테스트 데이터 생성 및 관리 

AQueryTool은 특정 테이블에 대해서 테스트 데이터를 생성하는 기능을 지원합니다.

컬럼 타입에 따라서 자동으로 만들어지는 기능과 직접 관리하는 엑셀 데이터를 기반으로 테스트 데이터를 생성하는 방법도 가능합니다.

테이블 좌측 하단의 [SQL/Menu] -> [테스트 데이터 생성] 메뉴를 선택합니다.

[테스트 데이터 생성] 팝업에서 위쪽 영역은 자동으로 만들어지는 테스트 데이터 생성 메뉴입니다.

하단에 [엑셀 파일 테스트 데이터 생성] 영역은 선택한 테이블에 테스트 데이터를 입력할 엑셀 파일을 다운로드 받을 수 있고

해당 엑셀 파일을 업로드 하여 관련된 Insert SQL을 생성하는 기능을 지원합니다.

AI(Auto Increment) 컬럼의 경우 Insert SQL 생성에서 제외되기 때문에 AI 컬럼에 지정된 값을 넣고 싶을 경우 ERD와 실제 DB에서 AI 설정을 해제 후 Insert SQL을 생성 및 SQL을 실행해 주시면 됩니다.


24. 테이블 컬럼 색상 설정

변경된 컬럼 또는 중요 컬럼에 강조 표시를 목적으로 색상을 설정하고 나중에 빠르게 찾아보거나 팀원 간 공유를 하기위한 목적의 기능입니다.

이용 방법은 컬럼에서 마우스 오른쪽 버튼을 클릭 후 [컬럼 색상 설정] 메뉴를 선택하면 [컬럼 옵션 설정] 팝업이 표시됩니다.

여기에서 적당한 색을 선택한 후에 [수정] 버튼을 클릭하면 해당 컬럼에 색상이 설정됩니다.

설정한 컬럼 색상을 지우는 방법은 컬럼에서 마우스 오른쪽 버튼을 클릭 후 [컬럼 색상 초기화] 메뉴를 선택하면 됩니다.


25. 다른 ERD의 테이블 불러오기

다른 ERD에 포함된 테이블을 현재 ERD로 복사해서 가져올 수 있습니다.

마우스 오른쪽 버튼을 클릭 후 [사전 관련] 메뉴에서 [사전 불러오기] 메뉴를 선택하시면 됩니다.

그 후에 테이블을 가져올 ERD를 선택하시고 선택한 다른 ERD에 존재하는 테이블 중 현재 ERD에 추가할 테이블을 선택하시면 작업이 완료됩니다.


26. SQL로 테이블 생성 - Reverse Engineering

이미 만들어진 DB가 있다면 해당 DB에서 테이블 생성 관련 SQL을 추출한 후에 그 SQL 문으로 ERD 전체를 구성하거나 일부 테이블만 추가할 수 있습니다.

상단 도구 모음에서 [ERD] - [SQL로 테이블 생성] 메뉴를 선택하면 SQL을 입력하는 팝업이 화면에 나타납니다.

여기에 DB로부터 추출한 테이블 생성 관련 SQL을 입력하면 SQL에 맞게 ERD가 만들어집니다.

아래와 같이 각 DB에서 Create Table SQL을 추출할 수 있습니다.

1) MySQL에서 테이블 생성 관련 SQL 가져오기.

   (1) MySQL Workbench로 DB에 접속합니다.

   (2) 왼쪽 메뉴 중 Management - Data Export를 클릭합니다.

   (3) 내보낼 SQL문의 종류를 Dump Structure Only로 설정합니다.

   (4) Export Options에서 Export to Self-Contained File을 선택하여 하나의 파일로 SQL을 저장합니다.

   (5) Start Export 버튼을 클릭하면 지정된 경로에 테이블 생성 관련 SQL문 파일이 만들어집니다.

2) Oracle에서 테이블 생성 관련 SQL 가져오기.

   (1) Oracle SQL Developer로 DB에 접속합니다.

   (2) 왼쪽에 나오는 테이블 목록에서 SQL로 내보낼 테이블을 Ctrl 키 또는 Shift 키를 이용해 여러 개를 지정한 후 

      마우스 오른쪽 버튼을 클릭하면 나오는 [익스포트] 메뉴를 실행합니다.

   (3) 익스포트 마법사에서 DDL 익스포트 그룹에서 보기 쉽게 인쇄만 선택하고 모두 해제하고 데이터 익스포트 체크 박스 또한 해제합니다.

   (4) 다음 버튼을 클릭하고 계속 다음 또는 완료 버튼을 클릭하면 지정된 경로에 테이블 생성 관련 SQL문 파일이 만들어집니다.

3) MSSQL에서 테이블 생성 관련 SQL 가져오기.

   (1) Microsoft SQL Server Management Studio로 DB에 접속 합니다.

   (2) 왼쪽에 나오는 데이터베이스 목록에서 SQL로 내보낼 데이터베이스를 마우스 오른쪽 버튼을 클릭하면 나오는 메뉴 중 

      [태스크] - [스크립트 생성] 메뉴를 실행합니다.

   (3) 스크립트 생성 및 게시 창에서 다음 버튼을 클릭하고 "특정 데이터베이스 개체 선택" 옵션을 선택한 후 테이블 TreeView를 확장한 후

      SQL로 내보낼 테이블들을 선택하고 다음 버튼을 클릭합니다.

   (4) [고급] 버튼을 클릭한 후 "인덱스 스크립팅" 항목을 true로 선택한 후 확인 버튼을 클릭합니다.

   (5) "새 쿼리 창에 저장"을 선택하고 다음 버튼을 클릭하면 테이블 생성 관련 SQL문이 화면에 나타납니다.


27. 테이블 자동 정렬

두 가지 방식의 자동 정렬을 지원합니다.

마우스 오른쪽 버튼을 클릭 후 [테이블 관련] 메뉴의 하위 메뉴로 [테이블 정렬]과 [테이블 재배치] 메뉴가 있습니다.

[테이블 정렬]의 경우 테이블들이 현재 위치를 유지하며 간격만 보기 좋게 정렬하는 방식입니다.

[테이블 재배치]의 경우 관계를 고려하여 가능한 보기 좋게 위치를 재배치합니다.

재배치한 테이블의 위치가 마음에 들지 않는다면 [테이블 재배치 취소]를 통해서 원래대로 되돌릴 수 있습니다.


28. 중요(PK, FK) 컬럼만 보기

1) 테이블에서 중요한 PK, FK 컬럼만 표시하고 나머지 컬럼은 숨길 수 있습니다.

2) 모든 테이블의 중요 컬럼만 표시하려면 상단 메뉴에서  그림입니다.
원본 그림의 이름: CLP00000d400001.bmp
원본 그림의 크기: 가로 26pixel, 세로 25pixel  버튼을 클릭합니다.

   

3) 다시 모든 컬럼을 표시하려면 같은 자리에 위치한  그림입니다.
원본 그림의 이름: CLP00000d400003.bmp
원본 그림의 크기: 가로 21pixel, 세로 19pixel  버튼을 다시 클릭합니다.

   

4) 특정 테이블의 중요 컬럼만 표시하려면 테이블 우측 하단의  그림입니다.
원본 그림의 이름: CLP00000d400001.bmp
원본 그림의 크기: 가로 26pixel, 세로 25pixel  버튼을 클릭합니다.


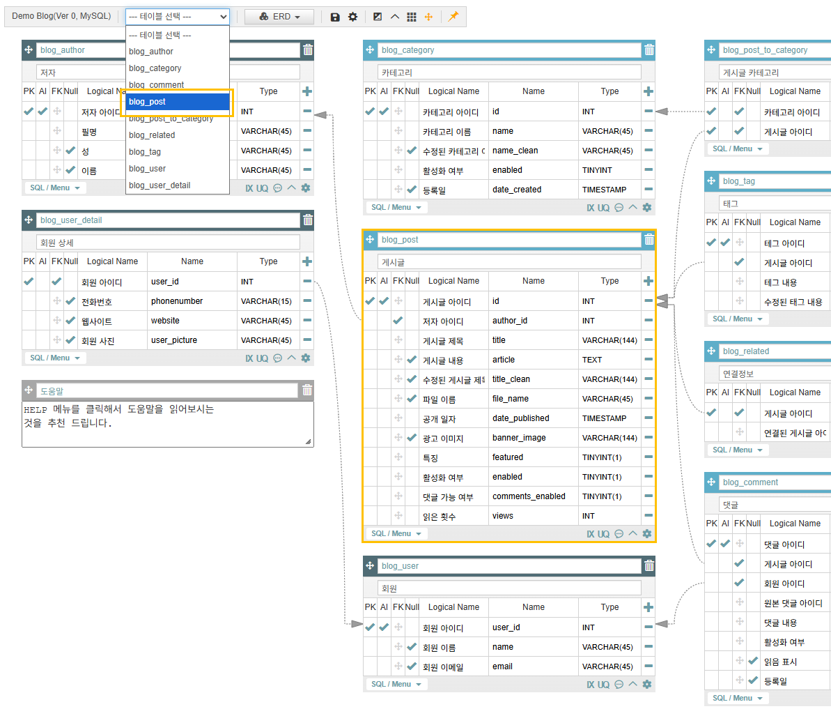
29. 특정 테이블과 관계된 테이블만 보기

1) 직접적으로 연결된 테이블만 화면에 표시하고 나머지 테이블은 화면에서 숨길 수 있습니다.

3) 위와 같은 ERD에서 blog_comment 테이블과 연결된 테이블 외에 모두 숨기고 싶다면 blog_comment 아래 SQL/Menu 에서 [관계 테이블만 보기] 메뉴를 실행하면 다른 테이블들이 모두 숨겨집니다.

4) 이때 blog_comment 테이블과 연결된 blog_user 테이블에서 다시 [관계 테이블만 보기] 메뉴를 실행하면 추가로 blog_user 테이블과 연결된 테이블도 화면에 표시됩니다.

5) 숨겨진 테이블을 표시하기 위해서는 바탕화면에서 마우스 오른쪽 버튼 클릭 후 [테이블 관련] - [모든 테이블 보기] 메뉴를 실행하면 숨겨진 모든 테이블을 화면에 표시할 수 있습니다.


30. 테이블 보기/숨기기 상태 그룹 저장

설정한 테이블 보기/숨기기 상태를 서버에 저장할 뿐 아니라 다양한 상태 그룹으로 저장할 수 있어서 빠르게 보고 싶은 테이블만 볼 수 있습니다.

예를 들어 하나의 ERD에 여러 개의 DB에 해당하는 테이블들이 있다면 보고 싶은 DB에 해당하는 테이블 외에 다른 DB에 해당하는 테이블들은 모두 빠르고 간편하게 숨길 수 있습니다.

또한 하나의 ERD를 여러 개의 브라우저 탭에 나눠 보면서 마치 여러 개의 ERD인 것처럼 단순화하여 편하게 볼 수 있습니다.

마우스 오른쪽 버튼 클릭 후 [테이블 관련] - [테이블 보기/숨기기 설정] 메뉴를 선택합니다.

화면에 표시할 테이블만 체크한 후 [현재 상태 그룹 추가] 버튼을 클릭 후 그룹명을 입력합니다.

이렇게 하면 테이블 보기/숨기기 그룹이 추가 되고 해당 그룹을 선택하면 기존에 선택한 화면에 표시할 테이블만 선택됩니다.

화면에 표시할 테이블을 변경하고 싶다면 알맞게 테이블을 선택한 후 [현재 상태 선택한 그룹에 저장] 버튼을 클릭하면 변경할 수 있습니다.

이렇게 추가/변경한 테이블 보기/숨기기 그룹은 ERD를 저장해야 서버에 저장됩니다.


31. 모든 테이블의 컬럼 보기

상단 메뉴 중 [ERD] - [모든 컬럼 보기] 메뉴를 선택하면 모든 컬럼을 한 번에 모아서 볼 수 있습니다. 원하는 항목으로 정렬하여 컬럼 정보를 비교해 볼 수 있습니다.

여기에서 수정하면 실제 테이블에 바로 반영됩니다.

주로 규칙에 맞지 않는 이름을 찾아내고 수정하는데 유용합니다.


32. 테이블 검색

테이블이 많을 경우 도구상자의 테이블 목록에서 원하는 테이블을 쉽게 찾을 수 있습니다.

테이블을 선택하면 해당 테이블로 이동합니다.


33. 여러 테이블 선택 및 이동

상단 메뉴 영역에서 빨간색 사각형의 [다중 테이블 선택] 아이콘을 클릭하면 다중 테이블 선택 모드로 설정됩니다.

이 상태에서 Shift 키를 누른 상태에서 마우스로 영역을 지정하여 여러 테이블을 선택할 수 있습니다.

이 상태에서 테이블을 이동하면 선택된 테이블들이 같이 이동됩니다.

또는 Ctrl 키 또는 Shift 키를 누른 상태에서 테이블을 클릭해서 여러 테이블을 선택할 수 있습니다.

선택된 테이블의 해제는 위치를 이동하거나 Ctrl 키 또는 Shift 키를 누르지 않은 상태에서 테이블을 선택하면 해제됩니다.


34. 메모 추가

마우스 오른쪽 버튼 – 팝업메뉴 – [메모 추가] 메뉴를 클릭하면 메모가 추가 됩니다.

위치, 크기도 마음대로 설정할 수 있습니다.

테이블에 남길 수 없는 여러 정보들을 메모에 남길 수 있습니다.


35. 타입사전

1) 일관된 타입 설정을 위한 기능입니다.

2) 바탕화면에서 마우스 오른쪽 버튼 클릭 후 [사전 관련] 메뉴에서 타입사전, 단어사전, 용어사전을 추가할 수 있습니다.

   

3) 여기에 타입을 등록하면 테이블에서 타입을 입력할 때 type name으로 바로 입력할 수 있습니다.

4) 타입사전에서 타입을 수정하면 이 타입을 참조하는 모든 용어사전과 테이블의 타입이 함께 변경됩니다.

5) 타입사전의 타입을 참조하면 테이블의 해당 컬럼에서 타입을 직접 수정할 수 없습니다. 

   타입 오른편  버튼 클릭하여 참조를 해제한 후에 직접 입력할 수 있습니다.

6) 타입사전의 타입을 참조하는 용어사전, 테이블의 타입 항목에 마우스를 가져다 대면 툴팁으로 Type name을 확인할 수 있습니다.

7) 타입사전의 하단 선을 마우스로 드래그하여 높이를 조정할 수 있습니다.

8) 타입사전의 하나의 타입 항목을 위아래로 드래그해서 순서를 변경할 수 있습니다.

9) 타입사전의 하나의 타입 항목을 다른 타입사전으로 드래그 앤 드롭으로 다른 타입사전으로 이동할 수 있습니다.


36. 단어사전

1) 일관된 단어 설정을 위한 기능입니다.

2) 여기에 단어를 등록하면 용어사전에서 여기에 등록된 단어만을 조합하여 논리명, 물리명을 정의할 수 있습니다.

3) 단어사전에서 단어를 수정하면 이 단어를 참조하는 모든 용어사전의 단어가 함께 변경됩니다.

4) 단어사전에 없는 단어를 용어사전에서 사용하면 용어사전 해당 항목이 빨간색 글자로 표시됩니다.

5) (Unable)항목의 경우 실수로 사용할 가능성이 있는 비슷한 단어를 등록하면 됩니다. 

   예를 들어 '고객', '손님' 중에 '고객'을 사용하기로 하고 '손님'은 사용하지 않기로 했다면 '손님'을 등록하고 Unable을 체크하면 됩니다.

   '태그', '테그' 중에 '태그'을 사용하기로 하고 '테그'는 사용하지 않기로 했다면 '테그'를 등록하고 Unable을 체크하면 됩니다.

6) 단어사전의 하단 선을 마우스로 드래그하여 높이를 조정할 수 있습니다.

7) 단어사전의 하나의 단어 항목을 위아래로 드래그하여 순서를 변경할 수 있습니다.

8) 단어사전의 하나의 단어 항목을 다른 단어사전으로 드래그 앤 드롭으로 다른 단어사전으로 이동할 수 있습니다.


37. 용어사전

1) 일관된 용어(컬럼 이름) 설정을 위한 기능입니다.

2) 단어사전에 등록한 단어만을 이용하여 용어사전을 등록할 수 있습니다.

3) 논리명은 단어마다 공백으로 구분하고 물리명은 단어마다 _ 로 구분하여 작성합니다.

4) 단어사전에 없는 단어를 용어사전에서 사용하면 용어사전 해당 항목이 빨간색 글자로 표시됩니다.

5) 논리명 또는 물리명을 입력하면 다른 항목이 자동 입력됩니다.

6) 단어사전이 변경되면 해당 단어를 사용하는 용어사전도 함께 변경됩니다.

7) 이렇게 등록한 용어사전은 테이블 컬럼 이름으로 이용됩니다.

8) 용어사전이 있으면 테이블 컬럼 이름 입력 시 용어사전 목록이 자동으로 나타나며 용어사전이 없으면 다른 테이블에 입력한 컬럼 이름 목록이 자동으로 나타납니다.

9) 용어사전의 하단 선을 마우스로 드래그하여 높이를 조정할 수 있습니다.

10) 용어사전의 하나의 용어 항목을 위아래로 드래그해서 순서를 변경할 수 있습니다.

11) 용어사전의 하나의 용어 항목을 다른 단어사전으로 드래그 앤 드롭으로 다른 용어사전으로 이동할 수 있습니다.


38. 용어사전의 논리명과 다르게 물리명 단어 순서 변경

AQueryTool의 용어사전은 논리명(Logical Name) 또는 물리명(Physical Name)을 입력하면 다른 이름이 자동으로 생성됩니다.

논리명과 물리명의 단어 순서를 다르게 배열하는 기능입니다.

예를 들어 아래와 같은 단어 사전이 있고

"저자 | author"

"아이디 | id"

용어사전 논리명에 "저자 아이디"를 입력하면 용어사전 물리명에 자동으로 "author_id"가 만들어집니다.

논리명이 "저자 아이디" 일 때 물리명을 "id_author"로 다르게 하고 싶다면 이 기능을 이용할 수 있습니다.

사용 방법은 아래와 같습니다.

용어사전에서 논리명과 물리명의 단어 순서를 다르게 할 항목에서 마우스 오른족 버튼 클릭 후 [단어 순서 변경] 메뉴를 선택하면 [단어 순서 변경] 팝업이 표시됩니다.

여기에서 물리명 단어를 옆으로 드래그하여 단어 순서를 변경할 수 있습니다.

아래 물리명 입력란에 직집 입력할 수도 있지만 단어 드래그를 통해 단어 순서를 변경하는 것을 추천 드립니다.

논리명(Logical Name)의 단어 순서가 기준이 되며 물리명(Physical Name)의 단어 순서만 변경할 수 있습니다.

엑셀 파일을 통해서 용어사전을 불러오는 경우에도 [단어 순서 변경]의 조건에 만족할 경우 자동으로 적용됩니다.


39. 다른 ERD의 사전 불러오기

다른 ERD에 저장된 사전을 불러와서 현재의 ERD에서 사용할 수 있습니다.

불러온 사전을 수정할 경우 기존 ERD의 사전은 수정되지 않으며 복사된 새로운 사전으로 존재하게 됩니다.

마우스 오른쪽 버튼을 클릭 후 [사전 관련] 메뉴에서 [사전 불러오기] 메뉴를 선택하시면 됩니다.

이후에 불러올 사전이 있는 ERD를 선택하면 해당 ERD의 사전이 현재 ERD로 복사됩니다



40. 사전을 엑셀 파일로 내보내기/불러오기

사전을 엑셀 파일로 저장하거나 엑셀 파일로 만든 사전을 불러와서 ERD에서 이용하는 기능입니다.

마우스 오른쪽 버튼을 클릭 후 [사전 관련] 메뉴의 하위 메뉴로 [엑셀 파일 가져오기/내보내기] 메뉴를 실행하면 사전 엑셀 파일 팝업이 표시됩니다.

여기에서 사전을 엑셀 파일로 내보내거나 엑셀 파일로 작성한 사전 데이터를 불러올 수 있습니다.


41. 다른 ERD의 사전 참조 및 동기화

다른 ERD에 저장된 사전을 현재 ERD에서 참조하여 사용할 수 있습니다.

참조한 사전의 원본이 수정 후 저장될 경우 현재 ERD에도 동기화되며 현재 ERD에서는 참조한 사전을 수정할 수 없습니다.

마우스 오른쪽 버튼을 클릭 후 [사전 관련] 메뉴에서 [사전 불러오기] 메뉴를 선택하시면 됩니다.

[사전 ERD 참조] 팝업에서 [사전 ERD 참조 추가] 버튼을 클릭 후 참조할 [사전 ERD]를 선택합니다.

[사전 ERD]에 대한 읽기 이상의 권한이 있어야 [사전 ERD]를 선택할 수 있습니다.

[사전 ERD]는 여러개 등록할 수 있습니다.

[사전 ERD] 등록 후 [적용] 버튼을 클릭하면 [사전 ERD]의 사전이 현재 ERD로 불러와지며 자동으로 테이블 컬럼에 용어사전이 적용됩니다.

이후에 [사전 ERD]가 수정되면 아래와 같이 [사전 ERD] 수정 및 동기화 안내가 표시됩니다.

[확인] 버튼을 클릭하면 자동으로 [사전 ERD]의 사전이 현재 ERD와 동기화됩니다.

[사전 ERD]를 참조하는 [작업 ERD]의 경우 참조된 사전을 볼 수 있지만 사전을 추가/수정할 수 없습니다.

사전 수정이 필요할 경우 [사전 ERD]에서 수정해야 합니다.

이는 사전의 충돌과 사전 데이터의 난립을 막기 위해서입니다.

[사전 ERD] 참조 정보 및 가져온 사전 데이터는 현재 ERD를 저장해야 완전히 저장됩니다.


[사전 미연결 컬럼 보기] 기능을 이용하여 현재 ERD에서 용어사전이 연결되지 않은 테이블 컬럼 목록을 간편하게 확인할 수 있습니다.


42. 테이블 컬럼 정보로 사전 자동 생성

아래와 같이 배경에서 마우스 오른쪽 버튼 클릭 후 [사전 관련] - [테이블 분석하여 사전 자동생성] 기능을 실행하면 모든 테이블의 컬럼들을 분석하여 단어사전, 용어사전, 타입사전을 자동으로 만들어줍니다.

대상이 되는 컬럼은 논리명, 물리명이 모두 들어있고 단어 수가 같은 컬럼을 대상으로 합니다.

예를 들어 논리명, 물리명이 [사용자 아이디], [user_id] 와 같이 단어 수가 같으면 대상이 됩니다.

논리명이 아예 비어 있거나 [유료 사용자 아이디], [user_id]와 같이 단어 수가 맞지 않으면 대상이 되지 않습니다.

단어의 논리명, 물리명 사용이 일관되지 않고 컬럼마다 다른 경우 해당 단어는 사전으로 만들지 않습니다.

예를 들어 논리명, 물리명을

A컬럼은 [회원 아이디], [user_id] 와 같이 사용하고

B컬럼은 [고객 아이디], [user_id] 와 같이 사용한다면

[user]는 [회원], [고객]과 같이 여러 논리명으로 사용되기 때문에 단어 사전으로 만들지 않고 단어사전에 없기 때문에 용어사전에도 포함되지 않습니다.

일관되지 않은 단어는 수정 후 다시 [테이블 분석하여 사전 자동생성] 기능을 실행하면 사전으로 만들어집니다..


43. 테이블에 용어사전을 자동으로 적용

용어사전 없이 테이블을 만들고 ERD 설계를 한 후에 나중에 용어사전을 만들 경우 기존에 만들어진 테이블에 용어사전을 간편하고 빠르게 적용하기 위한 기능입니다.

테이블 컬럼명 중 용어사전에 없는 컬럼명의 경우 용어사전과 연결되지 않고 그대로 유지 됩니다.

사용 방법은 테이블과 용어사전이 있는 ERD에서 마우스 오른쪽 버튼 클릭 후 [사전 관련] 메뉴에서 [테이블에 용어사전 적용] 메뉴를 선택하시면 됩니다.


44. 서버에 저장된 ERD 불러오기 및 삭제

상단 도구 모음에서 [ERD] - [ERD 불러오기] 메뉴를 실행하여 

ERD 불러오기 팝업에서 서버에 저장된 ERD를 불러오거나 삭제할 수 있습니다.

주황색  그림입니다.
원본 그림의 이름: CLP000035700028.bmp
원본 그림의 크기: 가로 18pixel, 세로 16pixel 인 경우 해당 ERD를 자신이 생성한 것을 의미합니다. 자신이 생성한 ERD를 삭제하면 해당 ERD를 보는 모든 사용자는 더 이상 해당 ERD를 볼 수 없게 됩니다.

녹색  그림입니다.
원본 그림의 이름: CLP000035700029.bmp
원본 그림의 크기: 가로 14pixel, 세로 14pixel 인 경우 해당 ERD는 다른 사용자가 생성한 것을 의미합니다. 다른 사용자가 생성한 ERD를 삭제해도 자신의 목록에서만 사라질 뿐 원본은 삭제되지 않습니다.

원본 ERD 삭제는 오직 생성한 회원만이 삭제할 수 있습니다.


45 ERD 버전 관리

상단 도구 모음에서 [ERD] - [ERD 버전관리] 메뉴를 실행하여 ERD 버전 관리 팝업을 표시할 수 있습니다.

ERD를 저장할 때마다 자동으로 현재 버전이 백업 용도로 저장이 되며 예전 버전의 ERD를 불러오거나 현재 ERD와 변경된 점을 자동 비교할 수 있습니다.

이용하시는 서비스에 따라서 보관되는 ERD 버전의 개수가 다르며 Professional 서비스의 경우 ERD별로 최근 100개의 버전이 자동 저장됩니다.


46. ERD 공유 – 회원 간 공유 요청 및 허용

1) 서버에 저장된 ERD만 공유할 수 있습니다.

2) 상단 도구 모음에서 [ERD] - [공유 설정] 메뉴를 선택하면 아래와 같은 팝업이 나타납니다.

   

3) 상단 Clipboard Copy 버튼을 클릭하여 현재 ERD의 고유키를 클립보드로 복사한 후 다른 회원에게 이메일이나 메신저로 전달합니다.

4) ERD 고유키를 받은 다른 회원은 상단 도구 모음에서 [ERD] - [공유 요청] 메뉴를 선택하면 아래와 같은 팝업이 나타납니다.

   

7) [공유 설정]팝업에서 접근 권한을 신청한 회원에게 읽기, 쓰기 권한을 줄 수 있습니다. 

   쓰기 권한은 매우 신중하게 설정하는 것을 추천 드립니다.

   

8) 이렇게 다른 회원에게 ERD 접근 권한을 주면 다른 회원은 상단 도구 모음에서 [ERD] - [ERD 불러오기] 메뉴를 선택해서 

   권한을 받은 ERD를 불러올 수 있습니다.

9) 공유된 ERD를 저장할 경우 공유된 사용자에게도 저장 정보가 실시간 전달됩니다.


47. ERD 공유 – 읽기 전용 ERD URL 생성

자신이 만든 ERD를 비회원에게도 Url과 비밀번호로 공유할 수 있는 기능입니다.

서버에 저장된 ERD만 공유할 수 있습니다.

상단 도구 모음에서 [ERD] - [읽기전용 Url] 메뉴를 선택하면 아래와 같은 팝업이 나타납니다.

   

Change Link 버튼을 클릭하면 ERD 바로 가기 주소와 비밀번호가 자동으로 만들어집니다.

Clipboard Copy 버튼을 클릭하여 주소와 비밀번호를 클립보드로 복사한 후 비회원에게 이메일이나 메신저로 전달하면 간단하게 해당 ERD를 공유할 수 있습니다.

Change Link 버튼을 다시 클릭하면 새로운 주소와 비밀번호가 만들어지고 기존의 주소로는 ERD에 접근할 수 없게 됩니다.

읽기 전용 주소로 접속하면 아래와 같이 비밀번호 입력 화면이 보여집니다. 비밀번호를 입력하면 ERD가 보여집니다.

서버 저장은 할 수 없습니다.

   


48. ERD 배경 마우스 드래그로 화면 이동

ERD 빈 곳을 마우스로 드래그하면 ERD가 이동됩니다.

브라우저 Scroll로 이동해도 되지만 ERD Drag로 더 편리하게 이동할 수 있습니다.

주황색 화살표와 같이 왼쪽 위로 드래그하면 ERD의 오른쪽 아래부분을 볼 수 있습니다.


49. ERD 수정 히스토리

저장 시 [ERD 수정 히스토리]를 남기고 해당 ERD를 로드할 때 마지막에 남긴 [ERD 수정 히스토리]를 보여주는 기능입니다.

ERD 변경 사항 또는 팀원에게 공지하고 싶은 내용이 있을 경우 유용하게 사용할 수 있는 기능입니다.

또한 하나의 ERD를 A, B 두 명의 사용자가 보고 있을 때 A 사용자가 ERD 저장 시 B 사용자에게 알람이 발생하는데 이때 [ERD 수정 히스토리]에 입력한 내용이 함께 표시됩니다.

상단 [옵션 설정] 버튼을 클릭합니다.

옵션 설정 팝업에서 [ERD 수정 히스토리 사용]에 체크하여 활성화합니다.

ERD 저장 시 아래와 같이 수정내용을 입력하는 팝업이 자동으로 표시됩니다.

알맞은 내용을 입력 후 [OK]버튼을 클릭합니다.

내용을 입력하지 않고 [OK]버튼을 클릭할 경우 [ERD 수정 히스토리]는 저장되지 않고 ERD만 저장됩니다.

해당 ERD를 로드할 경우 아래와 같이 마지막에 입력한 [ERD 수정 히스토리]가 자동으로 표시됩니다.

[읽기전용 URL]로 접근하는 경우에는 [ERD 수정 히스토리]가 표시되지 않습니다.

아래와 같이 [ERD] - [ERD 수정 히스토리] 메뉴를 선택할 경우 기존에 저장한 모든

[ERD 수정 히스토리] 목록을 한눈에 볼 수 있습니다.


50. AI Helper

사용자가 설계한 ERD 정보를 기반으로 AI(ChatGPT)에 다양한 도움을 받을 수 있는 기능입니다.

복잡한 SQL 생성, 프로그래밍 코드 생성, 데이터베이스 설계 점검 등 다양한 요청을 할 수 있습니다.

테이블 좌측 하단에 [SQL/Menu]에서 [AI Helper] 메뉴를 선택하거나 상단 ERD 메뉴에서 [AI Helper] 메뉴를 선택해서 이용할 수 있습니다.


[AI Helper] 팝업에서 [테이블 선택] 버튼을 클릭해서 다른 테이블을 추가 선택할 수 있습니다.

선택된 테이블 이름을 클릭해서 해당 테이블의 테이블명, 컬럼명을 복사하거나

참조 관계의 다른 테이블들을 간단히 추가할 수 있습니다.

아래 화면의 경우 blog_post 테이블과 참조 관계에 있는 테이블을 선택 후 "사용자별 게시글 수 통계 쿼리를 만들어줘" 라는 요청을 진행하는 화면입니다.

아래는 AI의 답변입니다.

데이터베이스 설계를 전반적으로 점검하는 것도 가능합니다.

전체 테이블 선택 후 "데이터베이스 설계를 했는데 개선이 필요한 점을 알려줘." 라는 요청을 진행할 수 있습니다.

대화 내용을 파일로 저장한 후 나중에 다시 불러오고 추가 질문을 계속할 수 있습니다.


51. 기획서로 ERD 자동 생성

기획서를 분석하여 AI가 ERD를 자동으로 설계해 주는 기능입니다.

기획서의 이미지까지 포함하여 분석하고 ERD를 설계합니다.

상단 ERD 메뉴에서 [기획서로 ERD 자동 생성] 메뉴를 선택하면 이 기능을 이용할 수 있습니다.


ERD 기본 정보를 설정하지 않았다면 우선 ERD 기본 정보를 설정하는 팝업이 표시됩니다.


그 후에 아래와 같은 [기획서로 ERD 자동 생성] 팝업에서

pdf 기획서 파일을 추가하고 기타 요구사항을 입력한 후 [보내기] 버튼을 클릭하면

pdf 기획서를 분석하여 pdf를 자동으로 생성합니다.

기획서가 파워포인트 또는 워드로 되어있다면 pdf 파일로 저장하여 ERD를 자동 생성할 수 있습니다.

기타 요구사항은 입력하지 않아도 상관없습니다.

업로드한 pdf 파일은 ERD 생성 후 바로 삭제되기 때문에 안전합니다.

이렇게 자동으로 만들어진 ERD에서 [사전 자동 생성] 기능으로 사전까지 함께 이용하시는 것을 추천 드립니다.


52. 다른 ERD와 비교, 다른 버전의 ERD와 비교

AQueryTool은 현재 ERD의 다른 버전과 비교 기능을 지원하며 다른 ERD와도 비교할 수 있습니다.

테이블뿐만 아니라 사전(타입사전, 단어사전, 용어사전), 메모 변경사항도 변경 내용을 확인할 수 있습니다.

ERD 비교 결과 화면에서 컬럼이 한쪽 ERD에 없는 경우 [컬럼 추가 SQL] 버튼이 표시되는데 이 버튼을 클릭하면 해당 테이블에 컬럼을 추가하는 SQL이 자동으로 만들어집니다.

만들어진 SQL은 아래와 같이 확인할 수 있습니다.

DB마다 컬럼 추가 SQL이 조금씩 다른데 선택한 DB에 맞게 SQL이 만들어집니다.

비교화면 테이블 우측 상단에 [테이블 생성 SQL] 버튼으로 테이블이 새로 만들어진 경우 실제 DB에 간편하게 테이블을 추가할 수 있습니다.

Create Table SQL문뿐만 아니라 FK, Index, Comment 등 여러 Alter문도 만들어지기 때문에 상황에 따라 유용하게 사용할 수 있습니다.


53. 다른 사용자의 ERD 수정 알림

공유 ERD 수정 시 해당 ERD를 보고 있는 다른 사용자에게 실시간으로 [ERD 수정 알림]이 발생합니다.

아래와 같은 [ERD 수정 알림]에서 우측 하단 [불러오기] 버튼을 클릭할 경우 현재 ERD의 수정된 최신 버전이 자동으로 다시 불러와집니다.


54. 통합 검색

모든 ERD를 대상으로 검색할 수 있는 기능입니다.

예를 들어 100개의 ERD에 접근 권한이 있을 때 100개의 ERD에서 특정 단어를 사용하는 테이블, 컬럼, 타입사전, 타입, 단어사전, 단어, 용어사전, 용어를 검색할 수 있습니다.

[ERD] 메뉴에서 [통합 검색] 메뉴를 선택하면 됩니다.

[검색 ERD 선택] 버튼을 클릭해서 특정 ERD만을 대상으로 검색할 수 있고 [검색 옵션] 버튼을 클릭해서 [검색 대상]이나 [검색 속성]을 선택할 수 있습니다.

[검색 대상]은 테이블, 컬럼, 타입사전, 타입, 단어사전, 단어, 용어사전, 용어를 의미하며 [검색 속성]은 테이블명, 논리명, 물리명, 데이터 타입, Comment와 같은 입력값을 의미합니다.

검색 결과를 엑셀 파일로 저장할 수도 있습니다.

가로가 1920 이상인 해상도의 모니터에서 이용하시는 것을 추천드립니다.


55. 회원 이름 변경, 비밀번호 초기화, 회원 탈퇴

로그인 후 오른쪽 위 이름을 클릭하면 이름 회원 정보 수정 팝업이 나타납니다.

여기에서 이름, 전화번호를 수정할 수 있으며 비밀번호 초기화, 회원 탈퇴도 할 수 있습니다.